বাংলাদেশ জাতীয় তথ্য বাতায়ন
অফিসের ধরণ নির্বাচন করুন
স্বায়ত্তশাসিত
মন্ত্রণালয়
মন্ত্রণালয় বিভাগ
অধিদপ্তর / বিভাগ / এজেন্সী / সংস্থা
ব্যাংক / বীমা / আর্থিক প্রতিষ্ঠান
শিক্ষা প্রতিষ্ঠান
রেজাল্ট
প্রকল্প
প্রশিক্ষণ
সরকারি মাঠ পর্যায়ের অফিস
বিদেশী দূতাবাস/মিশন
বিভাগীয় পোর্টাল
জেলা পোর্টাল
জেলা পরিষদ পোর্টাল
সিটি কর্পোরেশন পোর্টাল
উপজেলা পোর্টাল
পৌরসভা পোর্টাল
ইউনিয়ন পোর্টাল
দেখুন
অনুসন্ধান
Wednesday April 2026
হটলাইন
English
মেনু নির্বাচন করুন
সরকারী অফিস সমূহ
সরকারী অফিস সমূহ
উপজেলা প্রকৌশল অফিস
উপজেলা কৃষি অফিস
উপজেলা প্রাণিসম্পদ অফিস
উপজেলা প্রকল্প বাস্তবায়ন অফিস
উপজেলা সমাজসেবা অফিস
উপজেলা সেটেলমেন্ট অফিস
উপজেলা একাডেমিক সুপারভাইজার
উপজেলা মৎস অফিস
উপজেলা ভূমি অফিস
উপজেলা তথ্য কেন্দ্র
উপজেলা জনস্বাস্থ্য প্রকৌশল অফিস
উপজেলা যুব উন্নয়ন অফিস
উপজেলা হিসাব রক্ষণ অফিস
উপজেলা পরিসংখ্যান অফিস
উপজেলা মাধ্যমিক শিক্ষা অফিস
উপজেলা নির্বাচন অফিস
উপজেলা প্রাথমিক শিক্ষা অফিস
উপজেলা পোষ্ট অফিস
উপজেলা আনসার ভিডিপি অফিস
উপজেলা মহিলা বিষয়ক অফিস
উপজেলা পল্লী বিদ্যুৎ অফিস
উপজেলা সমবায় অফিস
উপজেলা স্বাস্থ্য কমপ্লেক্স
উপজেলা পল্লী উন্নয়ন অফিস
উপজেলা নির্বাহী অফিস
আমাদের সেবা
ডাউনলোড
বিভাগীয় আইন
বিধিমালা
পরিপত্র/নীতিমালা
মতামত
গার্ডফাইল
সেবাসমূহ
সেবার তালিকা
সিটিজেন চার্টার
সেবাকুঞ্জ
কী সেবা কীভাবে পাবেন
পরিদর্শন
ইউনিয়ন অফিস পরিদশন
যোগাযোগ
অফিস যোগাযোগ
ডাক যোগাযোগ
অনলাইন যোগাযোগ
যোগাযোগ ম্যাপ
ম্যাপ যোগাযোগ
কীভাবে যাবেন
ঊর্ধ্বতন অফিস
বিভাগ/জেলা
বিভাগীয় কার্যালয়
জেলা কার্যালয়
মন্ত্রণালয়/দপ্তর
মন্ত্রণালয়/বিভাগ
গ্যালারি
অধিদপ্তর
আরও
সংক্ষিপ্ত
পরিবার পরিকল্পনা অফিস
এই কনটেন্টটি শেয়ার করতে ক্লিক করুন
আপনার মতামত প্রদান করুন
আপনার মতামত প্রদান করুন
আপনার নাম
নাম অবশ্যই দিতে হবে
আপনার ইমেইল
সঠিক ইমেইল দিন
আপনার যোগাযোগ নম্বর
সঠিক ফোন নম্বর দিন (যেমন 017XXXXXXXX)
আপনার মতামত
মতামত কমপক্ষে ২০ অক্ষরের হতে হবে
Attachment (jpg, jpeg, png, pdf • max 2 MB)
Invalid file. Allowed: JPG, JPEG, PNG, PDF up to 2MB
জমা দিন
সেবা এবং ধাপ
এডভান্সড অপশনগুলো দেখান
গ্রুপ অনুসারে
কিছুই না
শিরোনাম
পৃষ্ঠা আইটেম
১০
২০
৫০
১০০
নং
শিরোনাম
সেবার ধাপ
কার্যকলাপ
১
প্রসবের পরবর্তী সেবা
দেখুন
২
গর্ভবতী পরিচর্চা প্রসেস ম্যাপ
দেখুন
৩
পরিবার ও পরিকল্পনা বিভিন্ন পদ্ধতি প্রসেস ম্যাপ
দেখুন
৪
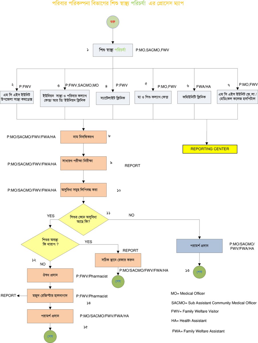
পরিবার ও পরিকল্পনা বিভিন্ন শিশুর স্থাস্থ্য পরিচর্চা পদ্ধতি প্রসেস ম্যাপ
দেখুন
১
পৃষ্ঠায় যান
আর্কাইভ দেখুন
প্রকাশিত দেখুন
দেখছেন ১ থেকে ৪ পর্যন্ত, মোট ৪ এন্ট্রি
এই কনটেন্টটি শেয়ার করতে ক্লিক করুন
আপনার মতামত প্রদান করুন
আপনার মতামত প্রদান করুন
আপনার নাম
নাম অবশ্যই দিতে হবে
আপনার ইমেইল
সঠিক ইমেইল দিন
আপনার যোগাযোগ নম্বর
সঠিক ফোন নম্বর দিন (যেমন 017XXXXXXXX)
আপনার মতামত
মতামত কমপক্ষে ২০ অক্ষরের হতে হবে
Attachment (jpg, jpeg, png, pdf • max 2 MB)
Invalid file. Allowed: JPG, JPEG, PNG, PDF up to 2MB
জমা দিন
এক্সেসিবিলিটি
ফন্ট বৃদ্ধি
ফন্ট হ্রাস
মনোক্রোম
ইনভার্ট
বড় কার্সর
লিঙ্ক হাইলাইট
শিরোনাম হাইলাইট
পড়ার গাইড
রিসেট
স্ক্রিন রিডার ডাউনলোড করুন
কন্টেন্টে চলে যান
এক্সেসিবিলিটি মেনুতে যান